7.7.1 IF Construct

The IF construct conditionally executes one block of constructs or statements depending on the evaluation of a logical expression. (This construct was called a block IF statement in FORTRAN 77.)

The IF construct takes the following form:

 [name:] IF (expr) THEN
    block
 [ELSE IF (expr) THEN [name]
    block]...
 [ELSE [name]
    block]
 END IF [name]
name
Is the name of the IF construct.
expr
Is a scalar logical expression enclosed in parentheses.
block
Is a sequence of zero or more statements or constructs.

Rules and Behavior

If a construct name is specified at the beginning of an IF THEN statement, the same name must appear in the corresponding END IF statement. The same construct name must not be used for different named constructs in the same scoping unit.

Depending on the evaluation of the logical expression, one block or no block is executed. The logical expressions are evaluated in the order in which they appear, until a true value is found or an ELSE or END IF statement is encountered.

Once a true value is found or an ELSE statement is encountered, the block immediately following it is executed and the construct execution terminates.

If none of the logical expressions evaluate to true and no ELSE statement appears in the construct, no block in the construct is executed and the construct execution terminates.


Note
No additional statement can be placed after the IF THEN statement in a block IF construct. For example, the following statement is invalid in the block IF construct:
IF (e) THEN I = J
This statement is translated as the following logical IF statement:
IF (e) THENI = J

You cannot use branching statements to transfer control to an ELSE IF statement or ELSE statement. However, you can branch to an END IF statement from within the IF construct.

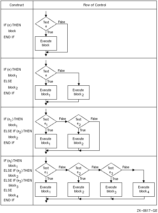
Figure 7-4 shows the flow of control in IF constructs.

Figure 7-4 Flow of Control in IF Constructs

You can include an IF construct in the statement block of another IF construct, if the nested IF construct is completely contained within a statement block. It cannot overlap statement blocks.

Examples

The following example shows the simplest form of an IF construct:

Form                 Example
IF (expr) THEN       IF (ABS(ADJU) .GE. 1.0E-6) THEN
  block                TOTERR = TOTERR + ABS(ADJU)
                       QUEST = ADJU/FNDVAL
END IF               END IF

This construct conditionally executes the block of statements between the IF THEN and the END IF statements.

The following example shows an IF construct containing an ELSE statement:

Form                 Example
IF (expr) THEN       IF (NAME .LT. 'N') THEN
  block1               IFRONT = IFRONT + 1
                       FRLET(IFRONT) = NAME(1:2)
ELSE                 ELSE
  block2               IBACK = IBACK + 1
END IF               END IF

Block1 consists of all the statements between the IF THEN and ELSE statements. Block2 consists of all the statements between the ELSE and the END IF statements.

If the value of the character variable NAME is less than ' N' , block1 is executed. If the value of NAME is greater than or equal to ' N' , block2 is executed.

The following example shows an IF construct containing an ELSE IF THEN statement:

Form                     Example
IF (expr) THEN           IF (A .GT. B) THEN
  block1                   D = B
                           F = A - B
ELSE IF (expr) THEN      ELSE IF (A .GT. B/2.) THEN
  block2                   D = B/2.
                           F = A - B/2.
END IF                   END IF

If A is greater than B, block1 is executed. If A is not greater than B, but A is greater than B/2, block2 is executed. If A is not greater than B and A is not greater than B/2, neither block1 nor block2 is executed. Control transfers directly to the next executable statement after the END IF statement.

The following example shows an IF construct containing several ELSE IF THEN statements and an ELSE statement:

Form                     Example
IF (expr) THEN           IF (A .GT. B) THEN
  block1                   D = B
                           F = A - B
ELSE IF (expr) THEN      ELSE IF (A .GT. C) THEN
  block2                   D = C
                           F = A - C
ELSE IF (expr) THEN      ELSE IF (A .GT. Z) THEN
  block3                   D = Z
                           F = A - Z
ELSE                     ELSE
  block4                   D = 0.0
                           F = A 
END IF                   END IF

If A is greater than B, block1 is executed. If A is not greater than B but is greater than C, block2 is executed. If A is not greater than B or C but is greater than Z, block3 is executed. If A is not greater than B, C, or Z, block4 is executed.

The following example shows a nested IF construct:

Form                     Example
IF (expr) THEN           IF (A .LT. 100) THEN
  block1                   INRAN = INRAN + 1
  IF (expr2) THEN          IF (ABS(A-AVG) .LE. 5.) THEN
    block1a                  INAVG = INAVG + 1
  ELSE                     ELSE
    block1b                  OUTAVG = OUTAVG + 1
  END IF                   END IF
ELSE                     ELSE
  block2                   OUTRAN = OUTRAN + 1
END IF                   END IF

If A is less than 100, the code immediately following the IF is executed. This code contains a nested IF construct. If the absolute value of A minus AVG is less than or equal to 5, block1a is executed. If the absolute value of A minus AVG is greater than 5, block1b is executed.

If A is greater than or equal to 100, block2 is executed, and the nested IF construct (in block1) is not executed.

The following example shows a named IF construct:

BLOCK_A: IF (D > 0.0) THEN        ! Initial statement for named construct

  RADIANS = ACOS(D)               ! These two statements
  DEGREES = ACOSD(D)              !       form a block

END IF BLOCK_A                    ! Terminal statement for named construct


Previous Page Next Page Table of Contents